所有文章
快速入门
操作视频中心
实名认证
合同起草协商
发起合同
合同审批
合同签署
相对方
合同管理
合同归档
合同审查
合同比对
电子印章管理
合同费用管理
系统权限设置
企业用户使用手册
个人用户使用手册
企微应用端用户操作注意事项
钉钉应用端用户操作注意事项
飞书应用端用户操作注意事项
常见问题
了解电子合同
产品更新日志
问题反馈
问卷调研
如何给员工设置合同查看权限?
最后更新于 2025/11/10 阅读数 2775
业务场景:
张三是公司的企业管理员,但张三是HR部门的员工,公司不希望张三看到财务部门的合同。
给员工分配权限,需要进行下述三个步骤:①选择管理组→②设置权限→③添加成员
操作步骤:
第一步:创建管理组
管理组:每个管理组有不同的权限设置,每个管理组内可以设置多个管理员,方便对某一部门、某一组或某一个人进行设置权限,系统默认提供三个管理组(如上图),如果系统默认生成的管理组无法满足企业的管理需求,企业超管可以自行添加管理组。
第二步:设置管理组的功能权限
管理范围:指管理员进行管理操作时,所能影响到的组织范围,一般有:全部、所在部门和下级部门、指定部门
数据设置:指针对印章、签署、模板、归档功能的业务范围,例如:人事专用章、劳动合同模板等
操作权限:指具体某个页面、操作的权限,例如管理印章、制作模板等
将该管理组需要的产品功能权限勾选上即可。
第三步:设置管理组的数据权限
点击【数据权限】→【签署】,数据权限默认是全部可查看,这里就包含了该企业所有文件夹的合同
想要给这个管理组设置对应的数据权限,就勾选对应的文件夹即可。
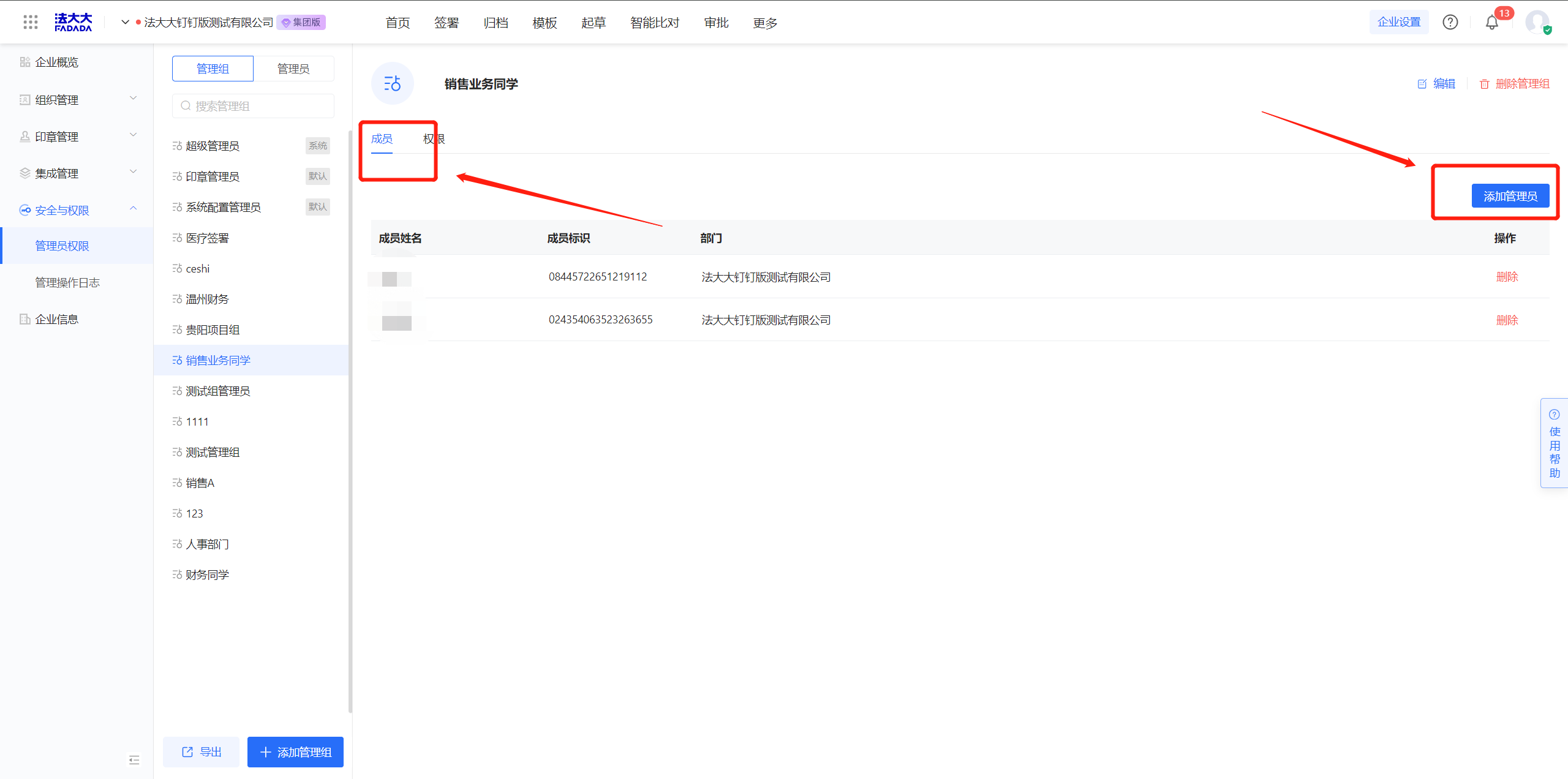
第四步:添加管理组的成员
创建完毕后,点击成员,添加对应的成员即可。如:创建了财务部门的管理组,设置了对应的功能权限后,把财务部门可以看到的合同数据文件夹,选上即可。
评价这篇文档
有帮助
没帮助
未能解决您的问题?请联系
在线客服

